Charitap: Transforming Spare Change into Social Impact
Giving back shouldn’t be difficult, yet many potential donors are held back by a lack of transparency, and the friction of complicated donation processes. Traditional models often pressure individuals to make large, one-time contributions, which can feel overwhelming and lead to a total deterrent from regular giving.
Charitap changes this narrative by making philanthropy effortless.
Useful Links
Website is live at: https://charitap-frontend.vercel.app
Code Repository: https://github.com/ResilientApp/Charitap
Presentation Slides: https://github.com/ResilientApp/Charitap/blob/chrome-extension/Presentation%20-%20Charitap.pdf
Demo: https://drive.google.com/file/d/1hs5s6Y1NnB4djBBSIoU4bPaFRvC6t5Mp/view?usp=sharing
The Motivation: Why We Built This
Many people genuinely want to help but struggle to choose charities wisely or track exactly where their funds go.
The "Milk" Use Case: Low-Pressure Philanthropy Imagine the simplicity of a routine trip to the grocery store. You buy a gallon of milk for $3.60. In a traditional setting, you might be asked to donate $5 or $10 at the register, which feels like a "pressure point."
With Charitap, you don’t even have to think about it. The system automatically detects the purchase and "rounds up" the transaction to $4.00. That $0.40 difference, essentially just "spare change" is quietly set aside. You walk away with your milk, knowing you’ve contributed to a cause you love without it ever impacting your daily budget or requiring a conscious decision at the checkout line. It turns the act of living into an act of giving.
The Charitap Journey: From Checkout to Change
Step 1: Users sign up or log in to their personal impact portal. This is where your journey of giving begins.

Seamless signup experience with Google OAuth
Step 2: Charitap works silently in the background. When you visit any of the millions of supported e-commerce sites and reach the checkout, the extension springs to life.

Charitap automatically detects your cart total on sites like Amazon or Shopify and offers to round up your spare change.
Step 3: One-Click Impact & Celebration With a single click on the "✓" button, your donation is processed. To celebrate your kindness, the screen bursts with confetti, providing instant confirmation that you’ve made a difference.

Making the world better, one cent at a time
Step 4: Head back to the Charitap dashboard to see the big picture. Here, you can track your total donations, see how many "round-ups" you’ve completed, and view your impact trends over time.

Your personal command center for tracking the power of your collective kindness.
Step 5: The Activity page provides a detailed Ledger of every transaction. Each entry is linked to a ResilientDB blockchain ID, providing 100% proof of your donation.

Every cent is logged on an immutable blockchain for you to verify.
Step 6: Nominate your favorite charities, update your profile, and manage your account to ensure your philanthropy is as personal as it is impactful.

Customizing your experience to support the causes that matter most to you.
Core Features at a Glance
-
Universal Compatibility: Charitap is built with a sophisticated detection engine that automatically recognizes checkout and payment pages across millions of websites. Whether you are shopping on Amazon, Shopify-powered boutiques, or eBay, Charitap intelligently identifies the moment you’re about to pay and offers a way to give back.
-
Blockchain-Backed Trust: In an era where trust is everything, Charitap leads with transparency. Every single donation is recorded on ResilientDB, a high-performance blockchain. This ensures that every cent you donate is immutable and traceable, providing total peace of mind that your contribution is reaching its intended destination.
-
Premium “Glassmorphic” UI/UX: The extension features a premium floating widget designed with modern glassmorphism and vibrant gradients. It stays out of your way until it’s needed, appearing only during the final steps of your purchase with smooth, subtle animations.
-
Privacy-First Filtering & Smart Cooldowns: Charitap respects your digital space. It is programmed to exclude non-shopping sites like Instagram, Facebook, and Gmail to prevent intrusive popups. Furthermore, it features an intelligent cooldown system; if you choose to skip a donation, the widget politely stays hidden for an hour to avoid "notification fatigue."
-
Real-Time Impact Dashboard: Connected to a robust backend, Charitap tracks your lifetime impact. Users can see their total contributions, the number of "round-ups" completed, and their verified blockchain transaction history, allowing you to see the tangible weight of your collective kindness over time.
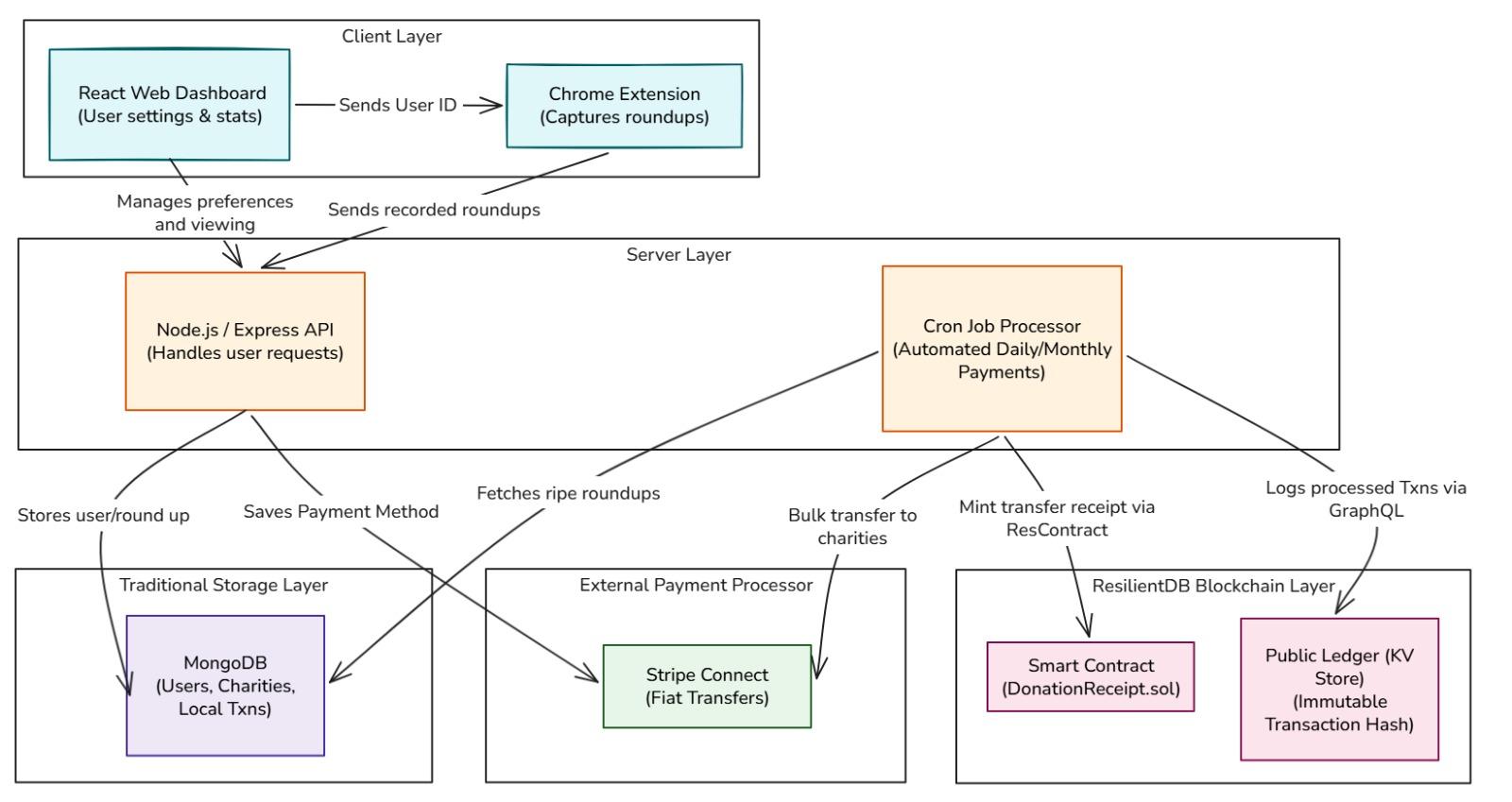
Technical Deep Dive: The Hybrid Architecture

Charitap is a multi-layered system designed to bridge the gap between traditional finance (fiat) and decentralized ledgers.
1. The Frontend Stack
-
ReactJS & Tailwind CSS: Powers the responsive dashboard for a modern, high-performance user experience.
-
Google OAuth & JWT: Ensures secure, one-tap login for users.
-
Chrome Extension (Manifest v3): Built to be lightweight and secure, monitoring DOM elements on specific retail sites to capture transaction totals.
2. The Server Engine
-
Node.js & Express: The central nervous system that coordinates between the extension, the database, and the blockchain.
-
Node-Cron: A scheduled processor that "collects" the small round-up entries. To minimize transaction fees on the payment side, this job batches your change until it reaches a threshold before triggering a transfer.
-
MongoDB: Stores off-chain metadata like user preferences and charity profiles for lightning-fast retrieval on the dashboard.
3. The Financial & Blockchain Layer
-
Stripe Connect: We use Stripe’s enterprise-grade infrastructure to handle the actual movement of money from your bank to the charity.
-
ResilientDB (The Truth Layer): While Stripe handles the USD, ResilientDB provides the Proof. Every donation is logged via a GraphQL endpoint to an immutable KV store, creating a permanent audit trail.
Beyond Logging: Smart Contracts & Verification
While ResilientDB provides an immutable log of "what happened," Charitap utilizes Smart Contracts to add a layer of functional logic and automated receipts.
ResContract: The Digital Receipt System
In the Charitap ecosystem, every donation isn’t just a number; it’s a verifiable event. We use ResContract to mint Digital Donation Receipts:
-
Automated Minting: The moment Stripe confirms a transfer, the server triggers a smart contract on the ResilientDB chain.
-
Mathematical Integrity: The contract ensures that the total "Impact" displayed on your dashboard matches the actual state recorded on the blockchain. This prevents any central authority (including us) from altering your donation history or misreporting figures.
Steps to Run the System
Prerequisites
-
Node.js (v16+)
-
MongoDB (Local or Atlas)
-
ResilientDB instance (Local or Remote)
-
Stripe Account (Test mode keys)
Installation
-
Clone the repository git clone https://github.com/ResilientApp/Charitap.git
-
Install Frontend Dependencies cd src
npm install -
Install Backend Dependencies cd backend
npm install
Environment Setup
Create .env files and add the necessary keys:
-
MONGODB_URI
-
STRIPE_SECRET_KEY
-
RESILIENTDB_URL
-
(Other necessary environment variables, refer to the example env)
Run the Application
-
Backend: cd backend && npm run dev
-
Frontend: npm start (from root)
Contributions
-
Aman Dwivedi: Built the Chrome Extension and the roundup logic for logging user transactions into the database. Integrated Smart Contracts to mint donation receipts for user-charity transactions.
-
Dhairye Gala: Constructed the NodeJS server, providing API endpoints for the frontend and Chrome extension. Setup the payment flow from the user bank account to the charity’s account using Stripe Connect.
-
Himanshu Nimonkar: Engineered the React/Tailwind dashboard with real-time Chart.js visualizations for tracking donation impact. Integrated Google OAuth, Stripe, and a GraphQL-powered ResilientDB public ledger for immutable transaction transparency.
Our Mission
Developed at the Expolab (UC Davis) by Aman Dwivedi, Dhairye Gala, and Himanshu Nimonkar, Charitap is a proof-of-concept for the future of "Resilient" finance. Under the guidance of Professor Mohammad Sadoghi, we are proving that even the smallest change can change the world when it is backed by a foundation of transparency and high-performance distributed systems.
Ready to turn your shopping into a force for good? Start small, give big with Charitap.